Report Overview
Visitedpublic
2026-03-31 00:27:09
Tags
Submit Tags
URL
bytevngen.net/
Finishing URL
bytevngen.net/
IP / ASN

104.21.87.251
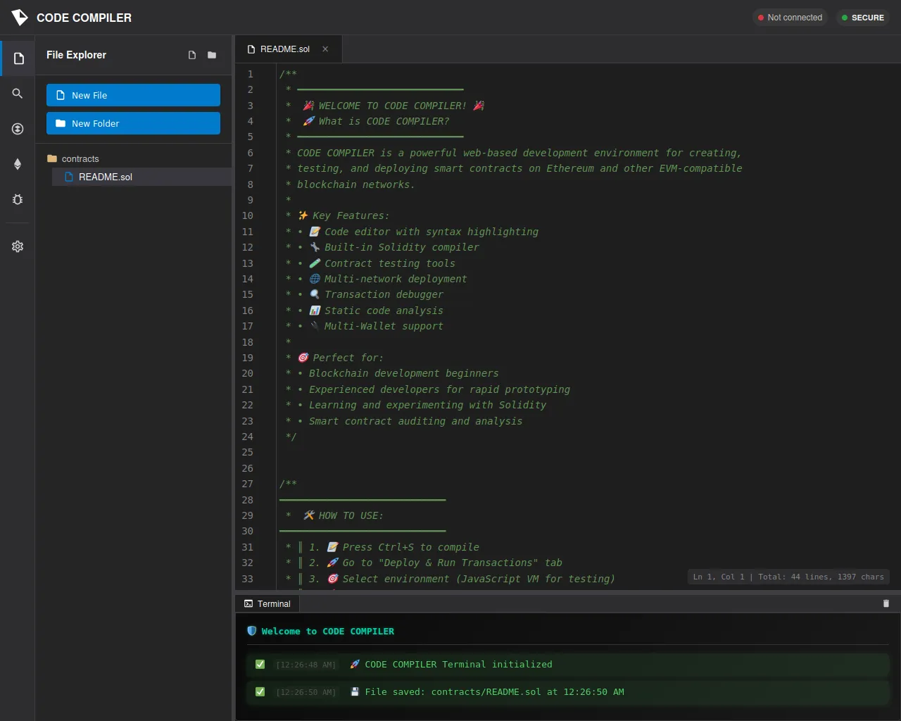
Title
CODE COMPILER
Detections
urlquery
0
Network Intrusion Detection
0
Threat Detection Systems
1
Host Summary
| Host | Rank | Registered | First Seen | Last Seen | Sent | Received | IP | Fingerprints |
|---|---|---|---|---|---|---|---|---|
www.google.com | 22 | 1997-09-15 | 2015-05-10 | 2026-03-29 | 1.7 kB | 1.0 kB | ![]() 142.251.150.119 | |
cdnjs.cloudflare.com | 1222 | 2009-02-17 | 2012-05-23 | 2026-03-29 | 464 B | 874 B | ![]() 104.17.25.14 | |
www.googletagmanager.com | 283 | 2011-11-11 | 2012-10-04 | 2026-03-29 | 436 B | 385 kB | ![]() 142.251.143.136 | |
bytevngen.net 22 alert(s) on this Host | unknown | unknown | No data | No data | 9.3 kB | 2.3 MB | ![]() 172.67.171.139 |
Cloudflare (CDN)
Cloudflare is a web-infrastructure and website-security company, providing content-delivery-network services, DDoS mitigation, Internet security, and distributed domain-name-server services.Google Analytics (Analytics)
Google Analytics is a free web analytics service that tracks and reports website traffic.cdnjs (CDN)
cdnjs is a free distributed JS library delivery service.Related reports
Threat Detection Systems
| Detection System | Indicator | Verdict | Alert |
|---|---|---|---|
| DNS4EU | bytevngen.net | malicious | Sinkholed |
JavaScript (20)
No JavaScripts
HTTP Transactions (26)
| URL | IP | Response | Size |
|---|
