Report Overview
Visitedpublic
2026-03-18 00:39:28
Tags
Submit Tags
URL
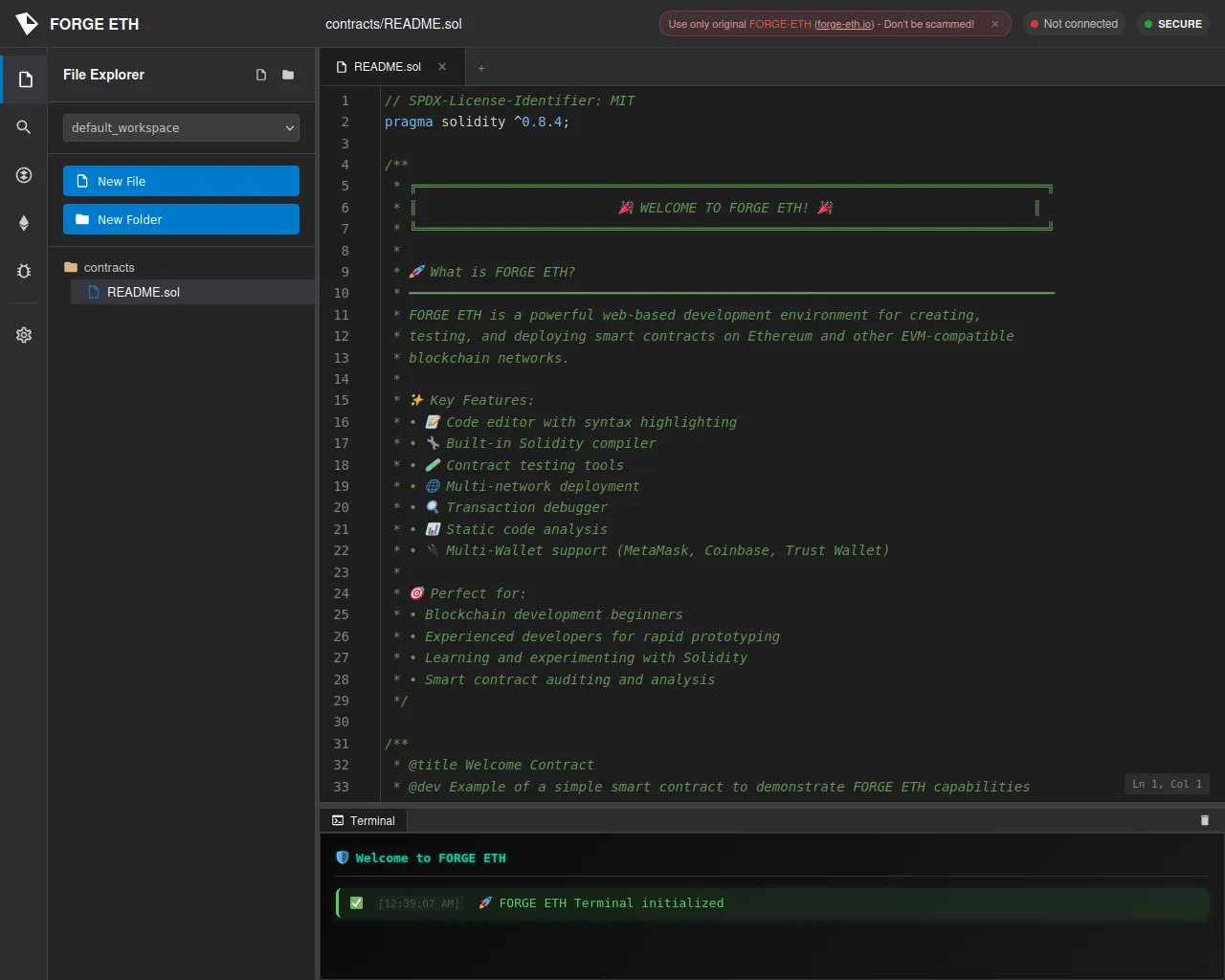
forge-eth.xyz
Finishing URL
forge-eth.xyz/
IP / ASN

188.116.24.236
Title
FORGE ETH
Detections
urlquery
0
Network Intrusion Detection
0
Threat Detection Systems
0
Host Summary
| Host | Rank | Registered | First Seen | Last Seen | Sent | Received | IP | Fingerprints |
|---|---|---|---|---|---|---|---|---|
www.googletagmanager.com | 283 | 2011-11-11 | 2012-10-04 | 2026-03-15 | 436 B | 415 kB | ![]() 142.251.143.136 | |
cdnjs.cloudflare.com | 1222 | 2009-02-17 | 2012-05-23 | 2026-03-15 | 3.2 kB | 1.7 MB | ![]() 104.17.24.14 | |
forge-eth.xyz | unknown | 2026-03-14 | 2026-03-18 | 2026-03-18 | 8.9 kB | 456 kB | ![]() 188.116.24.236 | |
www.google.com | 22 | 1997-09-15 | 2015-05-10 | 2026-03-15 | 1.7 kB | 1.0 kB | ![]() 172.217.20.164 |
Cloudflare (CDN)
Cloudflare is a web-infrastructure and website-security company, providing content-delivery-network services, DDoS mitigation, Internet security, and distributed domain-name-server services.Nginx:1.29.6 (Web servers, Reverse proxies)
Nginx is a web server that can also be used as a reverse proxy, load balancer, mail proxy and HTTP cache.Express (Web frameworks, Web servers)
Express is a web application framework for Node.js, released as free and open-source software under the MIT License. It is designed for building web applications and APIs.Node.js (Programming languages)
Node.js is an open-source, cross-platform, JavaScript runtime environment that executes JavaScript code outside a web browser.Google Analytics (Analytics)
Google Analytics is a free web analytics service that tracks and reports website traffic.cdnjs (CDN)
cdnjs is a free distributed JS library delivery service.Related reports
Threat Detection Systems
No alerts detected
JavaScript (21)
No JavaScripts
HTTP Transactions (31)
| URL | IP | Response | Size |
|---|

